Reversing 8-bit Virtual VM
vm1.exe implements a simple 8-bit virtual machine (VM) to try and stop reverse engineers from retrieving the flag. The VM`s RAM contains the encrypted flag and some bytecode to decrypt it. Can you figure out how the VM works and write your own to decrypt the flag? A copy of the VM’s RAM has been provided in ram.bin (this data is identical to the ram content of the malware’s VM before execution and contains both the custom assembly code and encrypted flag).
Main function analysis

From the main function, HeapAlloc allocates a memory block of size 0x1FB bytes. The pointer of the allocated memory block is called allocated_memblock as shown in the image.
The program does a memcpy of the content stored in the rambin offset to newly allocated memory block.
void *memcpy(void *dest,const void *src, size_t count);memcpy function copies data from the source address to destination address of size 0x1fb. The destination address of this program is allocate_memblock. The content of the rambin file and content at the rambin offset are the same as examined below.
Next step is analyzing sub_4022E0 function. The disassembled function graph looks like the one below.

From the disassembly above, the binary does some byte operations. The first graph block is doing a bitwise AND operation, which is responsible for setting both SF and ZF to zero.First it sets the value of eax register to 1, and then do a test operation. Because the conditional “jump if zero” is not true, we continue our execution to the next control block.
For decompilation of our binary we use Ghidra.
int FUN_004022e0(void)
{
byte bVar1;
uint uVar2;
byte bVar3;
byte counter;
counter = 0;
do {
/* 0 */
uVar2 = (uint)counter;
/* 2 */
bVar1 = counter + 1;
bVar3 = counter + 2;
counter = counter + 3;
uVar2 = FUN_00402270((uint)*(byte *)(allocated_memblock + 0xff + uVar2),
(uint)*(byte *)(allocated_memblock + 0xff + (uint)bVar1),
(uint)*(byte *)(allocated_memblock + 0xff + (uint)bVar3));
} while ((uVar2 & 0xff) != 0);
return uVar2;
}The above c-code like is more easier to understand.The assembly equivalent of this operation is as the one shown in the first memory block of the function.
loc_4022EA:
mov eax, 1
test eax, eax
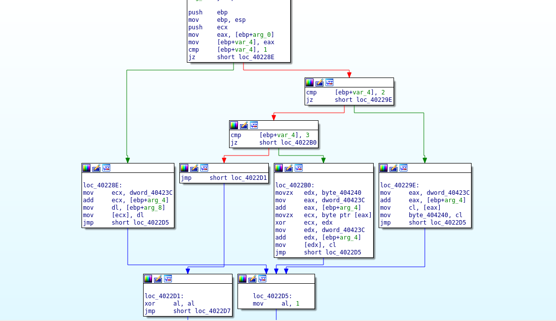
jz short loc_402367Function FUN_00402270 is called and three arguments are passed as parameters.The control graph below shows various operation executed by the binary depending on the argument passed to the function.

From the above graph, the function does a compare on the arguments passed with either 1, 2 or 3. If the condition is fulfilled, that operation branch is executed as shown in the image above.
Example: if the argument value passed is 1, control flow branch to loc_4022E address as shown in the graph
For better understanding of the control flow, we decompile the function using ghidra, because idafree does not support x86 decompilation.The “C-like style” of the code looks like the one below.
int FUN_00402270(int value1,int value2,int param_3)
{
if (value1 == 1) {
*(undefined *)(allocated_memblock + value2) = (undefined)param_3;
}
else {
if (value1 == 2) {
value1 = allocated_memblock + value2;
DAT_00404240 = *(byte *)value1;
}
else {
if (value1 != 3) {
return value1 & 0xffffff00;
}
value1 = allocated_memblock + value2;
*(byte *)(allocated_memblock + value2) = *(byte *)value1 ^ DAT_00404240;
}
}
return CONCAT31((int3)((uint)value1 >> 8),1);
}Decompilation of ghidra is not optimal, therefore decompiled code contains some cast which can be fixed by setting correct data types in the functional signatures. Being an easy VM, we implement the logic in python for decryption of contents ram.bin file.
Fully implemented solution code is below.
#implement decryption routine function in python
#solution.py
def fun_00402270(value1, value2, value3):
global dat_420
if value1 == 1:
membytes[value2] = value3
elif value1 == 2:
dat_420 = membytes[value2]
else:
if value1 == 3:
membytes[value2] = membytes[value2] ^ dat_420
else:
return False
return True
if __name__ =="__main__":
global membytes
membytes = []
#open the encypted file and read bytes
with open('ram.bin','rb') as rambin:
membytes= list(rambin.read())
counter =0
uvar2 = 0
bvar1 = 1
bvar3 = 2
uvar2_response = True
while uvar2_response:
counter +=3
uvar2_response = fun_00402270(membytes[counter+ 0xff + uvar2], membytes[counter+0xff + bvar1], membytes[counter+ 0xff + bvar3])
print([chr(x) for x in membytes[:26]])Running the above script in the terminal gets us our flag
vx@archie:vm$ python3 x.py
['F', 'L', 'A', 'G', '{', 'V', 'M', 'S', '-', 'A', 'R', 'E', '-', 'F', 'O', 'R', '-', 'M', 'A', 'L', 'W', 'A', 'R', 'E', '}', '\x00']After a successful decryption of the rambin contents, the sub_4022E0 function return the pointer to the flag to main function as shown in the image below.

Therefore main function calculates MD5 hash of the flag and outputs to message dialogbox using MessageBoxA function.
The correct flag for the vm challenge is FLAG{VMS-ARE-FOR-MALWARE}

